AI-Powered TOGAF ADM Guide-Through

Master Enterprise Architecture with our intelligent ADM navigator. From Preliminary Phase to Migration Planning, let AI transform your problem descriptions into professional ArchiMate® models and artifacts.

Accelerate Your ADM Cycle

Reduce manual diagramming effort by up to 70%. Let AI handle the heavy lifting of TOGAF artifact creation.

The TOGAF Guide-Through with AI Support provides a structured walkthrough of the Architecture Development Method. As you navigate through work items and steps, our AI assistant actively builds the forms, diagrams, and charts required for compliance.

Intelligent Synthesis

AI-Powered Artifact Generation

Stop manually drawing complex models. Our generative AI engine interprets your Problem Description to build high-fidelity TOGAF artifacts instantly.

  • Natural Language Interpretation: Simply describe your organization's challenges, and the AI identifies impacted units, business capabilities, and technology gaps.
  • Automated Diagram Synthesis: The engine doesn't just draw shapes; it models logic. It generates ArchiMate relationships, scores maturity factors, and builds WBS hierarchies automatically.
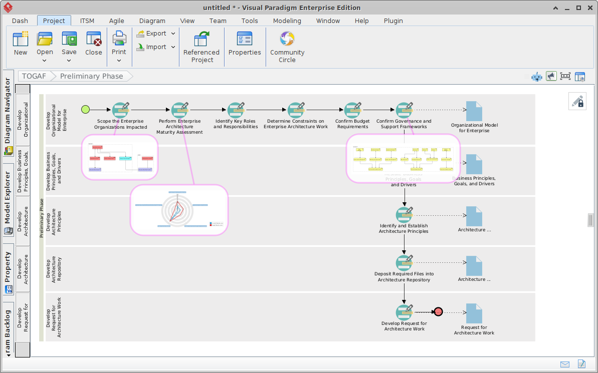
AI transforming text descriptions into structured TOGAF artifacts
AI-generated Solution Concept ArchiMate diagram and Radar Charts for Phase A.
Architecture Vision

Accelerate Your Strategic Vision

Quickly define your vision with AI-created solution concept diagrams and business/IT capability assessment radar charts. The AI TOGAF software even reviews and updates maturity assessments automatically.

  • Automated Assessments: AI scores business and IT capabilities based on your description, instantly rendering professional Radar Charts.
  • Intelligent Reviews: Let AI analyze existing Maturity Assessments and suggest updates based on new architecture objectives.

ADM Phase Highlights

Explore how AI enhances every phase of the TOGAF cycle.

Maturity Assessment

AI analyzes factors and scores Architecture Maturity, presenting results in a professional radar chart for the Preliminary Phase.

Solution Concepts

Rapidly develop high-level architecture objectives in Phase A with AI-generated ArchiMate solution concept diagrams.

Transition Planning

Model Transition Architectures and Architecture States in Phases E & F with automated timeline progression logic.

Common Questions

Learn more about the AI integration in TOGAF Guide-Through.

How does the AI understand my specific business context?

The AI uses the problem description you provide at the start of each work item. It maps your unique constraints and requirements to TOGAF standards and ArchiMate patterns.

Can I modify the AI-generated ArchiMate diagrams?

Yes. The AI provides a starting baseline. You can fully "touch up" and correct any generated units or relationships using the integrated ArchiMate editor to ensure 100% accuracy.

Which phases of the ADM are supported by AI?

Our AI support covers the entire lifecycle: Preliminary Phase (Scoping/Maturity), Phase A (Objectives/Capabilities), Phases B-D (Domain Architectures & Gaps), and Phases E-F (Migration & WBS).